Posted: May 01, 2020
Status:
Completed
Tags :
VUE
Web
performance
optimization
mind
map
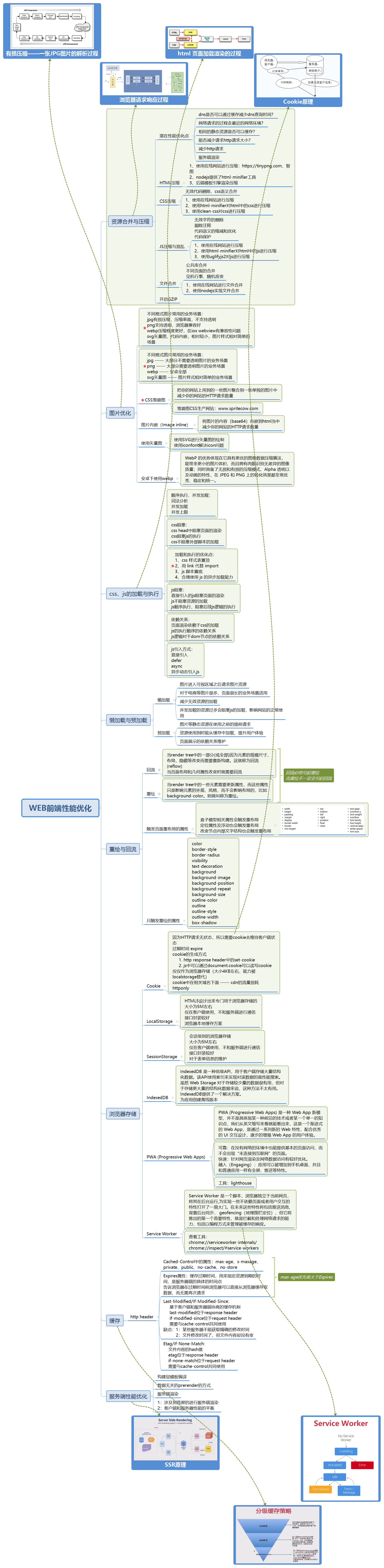
因工作需要,在用VUE进行开发,最近一段时间在疯狂的学习前端技术,感觉还是挺细的,前端性能优化是一个很广的课题,需要因项目而做,这里总结了Web前端性能优化的总体方面和优化思路,具体的还需要在实践中应证:

Comments
😅 Commenting is disabled on this post.